2.5. Zusammenspiel von dpkg und APT

Wie bisher gezeigt wurde, bauen dpkg, APT und Freunde aufeinander auf. Dabei gibt es eine Reihe von Bibliotheken und weiteren Programmen, die zur Nutzung dieser Werkzeuge ebenfalls notwendig sind.

APT hängt vor allem von der aus dem APT-Quellcode gebauten Bibliothek libapt-pkg, von gnupg und debian-archive-keyring ab. libapt-pkg stellt eine Schnittstelle für den Zugriff auf die Debianpakete bereit (siehe „APT und Bibliotheken“ in Kapitel 5, APT und Bibliotheken). Die beiden anderen Pakete werden hingegen für die Validierung von digitalen Signaturen benötigt (siehe „Bezogenes Paket verifizieren“ in Abschnitt 8.32.1, „Prüfung eines Paketes auf Unversehrtheit“).

dpkg ist ein sog. essentielles Paket (siehe Abschnitt 2.13, „Paket-Priorität und essentielle Pakete“), hat also eher wenig Abhängigkeiten. Die meisten davon sind selbst essentielle Pakete und müssen daher nicht namentlich als Abhängigkeit in den Metadaten des Pakets aufgeführt werden. Deshalb tauchen sie nur unter bestimmten Umständen explizit in den Abhängigkeitslisten auf, z.B. wenn bestimmte Einschränkungen bzgl. der Version bestehen.

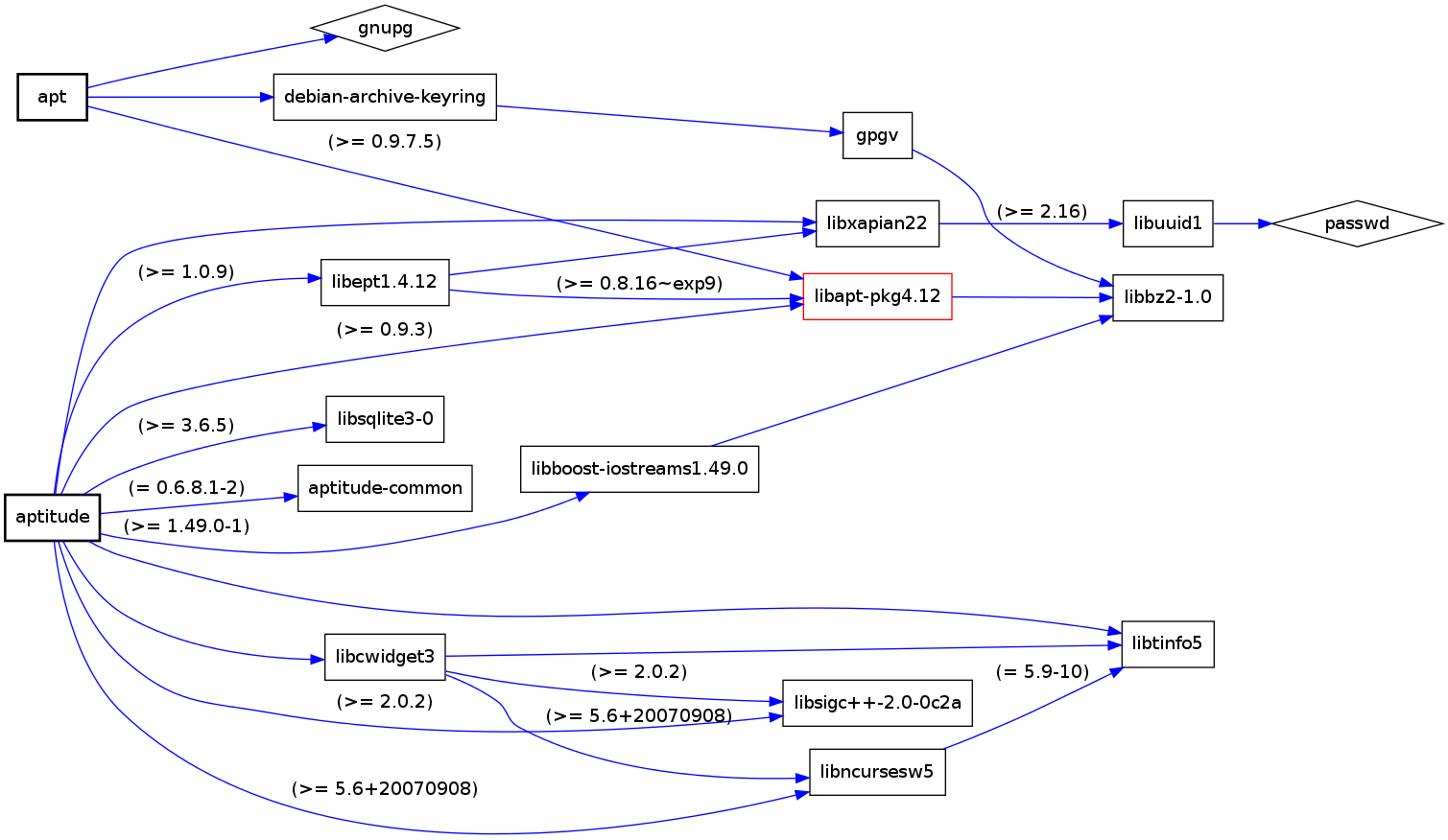
Bei aptitude und den meisten anderen Frontends ist dies anders, denn diese sind alle um eine ganze Spur komplexer. Bei aptitude kommt z.B. noch die Benutzeroberfläche auf der Basis von Ncurses [Ncurses] hinzu. Abbildung 2.2, „Paketabhängigkeiten von APT“, Abbildung 2.3, „Paketabhängigkeiten von dpkg und Abbildung 2.4, „Paketabhängigkeiten von aptitude und APT“ zeigen die minimalen Paketabhängigkeiten für APT, dpkg und aptitude in graphischer Form.

Abbildung 2.2. Paketabhängigkeiten von APT

konzepte/software-in-paketen-organisieren/apt.png

Abbildung 2.3. Paketabhängigkeiten von dpkg

konzepte/software-in-paketen-organisieren/dpkg.png

Abbildung 2.4. Paketabhängigkeiten von aptitude und APT

konzepte/software-in-paketen-organisieren/aptitude+apt.png

Die Grafiken in den drei obigen Abbildungen erzeugen Sie mit Hilfe der beiden Programme debtree [Debian-Paket-debtree] (siehe [debtree-Projektseite]) und dot [Graphviz]. Ersteres berechnet über die Metadaten in den Paketlisten die Abhängigkeiten zu anderen Paketen und erzeugt daraus eine entsprechende Beschreibung des Abhängigkeitsgraphen in der Sprache dot.

Erzeugung der Abhängigkeitsgraphen zu dpkg mittels debtree

$ debtree dpkg
Paketlisten werden gelesen... Fertig
Abhängigkeitsbaum wird aufgebaut
Statusinformationen werden eingelesen... Fertig
digraph "dpkg" {
        rankdir=LR;
        node [shape=box];
        "dpkg" -> "libbz2-1.0" [color=purple,style=bold];
        "dpkg" -> "liblzma5" [color=purple,style=bold,label="(>= 5.1.1alpha+20120614)"];
        "dpkg" -> "libselinux1" [color=purple,style=bold,label="(>= 2.3)"];
        "libselinux1" -> "libpcre3" [color=blue,label="(>= 8.10)"];
        "dpkg" -> "tar" [color=purple,style=bold,label="(>= 1.23)"];
        "tar" -> "libacl1" [color=purple,style=bold,label="(>= 2.2.51-8)"];
        "libacl1" -> "libattr1" [color=blue,label="(>= 1:2.4.46-8)"];
        "libacl1" -> "libacl1-kerberos4kth" [color=red];
        "tar" -> "libselinux1" [color=purple,style=bold,label="(>= 1.32)"];
        "dpkg" [style="setlinewidth(2)"]
        "libacl1-kerberos4kth" [style=filled,fillcolor=oldlace];
}
I: The following dependencies have been excluded from the graph (skipped):
I: libc6 multiarch-support zlib1g
// Excluded dependencies:
// libc6 multiarch-support zlib1g
// total size of all shown packages: 11501568
// download size of all shown packages: 4358750
$

Das zweite Kommando dot wandelt diese Beschreibung über den Schalter -TAusgabeformat in eine hübsche Grafik um. Als Ausgabeformat unterstützt dot derzeit bspw. PostScript, Structured Vector Graphics (SVG), GIF, PNG und FIG (für die Verwendung in xfig). Beachten Sie bitte, dass dot im Aufruf zwischen dem Schalter und dem von Ihnen gewählten Ausgabeformat kein Leerzeichen erlaubt.

Für dpkg erhalten Sie die Abbildung im Bildformat Portable Network Graphics (PNG) mit dem nachfolgend gezeigten Aufruf auf der Kommandozeile. Dabei wird die Ausgabe des debtree-Kommandos nicht auf dem Terminal sichtbar, sondern wird mit dem Pipe-Operator | direkt an das Programm dot weitergegeben, welches es als Eingabe verarbeitet. Die Ausgabe von dot – die erzeugte Bilddatei – wird danach mit dem Umleitungsoperator > in die Datei dpkg.png im aktuellen Verzeichnis umgeleitet.

Erzeugung der Abhängigkeitsgraphen und Speicherung als Rastergrafik. 

$ debtree dpkg | dot -Tpng > dpkg.png
$